前言
本文简单记录一下我在学习IPCamera项目的的OSD的原理的过程。
在学习OSD的过程当中,可能需要补充的基础知识:
OSD是什么?
BMP图像文件格式大致组成?
图像调色(Palette)的原理?
RGA常用接口的使用?
涉及的项目的文件路径:
osd服务:app/mediaserver/src/utils/osd。最关键的应该是osd_server.h/cpp文件。阅读完这个文件的代码,基本就能了解osd大概的实现原理,然后其他的文件都是实现细节相关的。
编码器的实现,包括如下文件:
编解码器基类头文件:external/rkmedia/include/easymedia/encoder.h和codec.h
编解码器基类源文件:external/rkmedia/src/encoder.cc
rkmpp编码器的封装:external/rkmedia/src/rkmpp/mpp_encoder和mpp_final_encoder
OSD绘制:包括使用RGA“手动”绘制OSD和使用瑞芯微提供的底层mpp接口“自动”绘制。
OSD是什么?
首先需要了解OSD是什么?有什么意义?一句话概括:OSD就是给一段原生的实时视频或者录像的每一帧加上一点东西,包括但不限于:logo、时间日期,提示语等。
在IPCamera中,OSD是如何实现的?
在IPCamera中,OSD是作为一个服务来实现。实现于mediaserver层。我这里直接放上一段OSD实现最核心的代码:
1 | // 位于文件:app/mediaserver/src/utils/osd/osd_server.cpp |
从函数命名就可以很清晰的看出,OSDServer中会起一个线程来运行ServerProcess函数,函数会间隔一定时间去更新最终画到视频帧上的OSD的内容。
在IPCamera当中,每个OSD是和video_encoder_flow绑定的。并且OSD是被video_encoder_flow在编码前绘制到每一帧图像上的。
仔细阅读源码的话,就会发现,因为时间是不断变化的,所以UpdateTimeDate函数能保证每次时间有变化时,都会调用easymedia::video_encoder_set_osd_region,去更新编码器绘制的osd的内容。相反的,因为logo和提示文字因为是几乎不变的,所以只会在系统最开始或者被变更时才会真正调用easymedia::video_encoder_set_osd_region去更新编码器的osd的内容。
那么系统怎样监视一个OSD是否有更新呢?答案就是简单的通过一个整型数组。为1代表该种osd需要被更新到编码器中,为0就无需更新。这个数组对应osd_server头文件中的osds_db_data_change_。
为什么是一个数组呢?没错,结合之前提到过的,一帧图像的OSD可能有好几种,每种OSD负责展示不同的信息。所以数组的存在的很有必要的。从osd_server的实现中能更清楚的理解这一点。
谈到监视更新的变量就不得不提到OSDServer的两个核心成员:osds_db_data_、region_data_,这两成员都是数组,每个元素的类型定义如下:
1 | // osds_db_data_(长度为15的数组) |
从OSDServer的构造函数中,我们可以看到在一个OSDServer对象创建时会进行一些比较重要的初始化操作,如下:

设置调色板。
初始化region_data_。
查询数据库对osd的配置,并设置到osds_db_data_数组设置osds_db_data_change_相应元素为1,使后台线程能察觉到osd配置的改变,并同步给编码器。
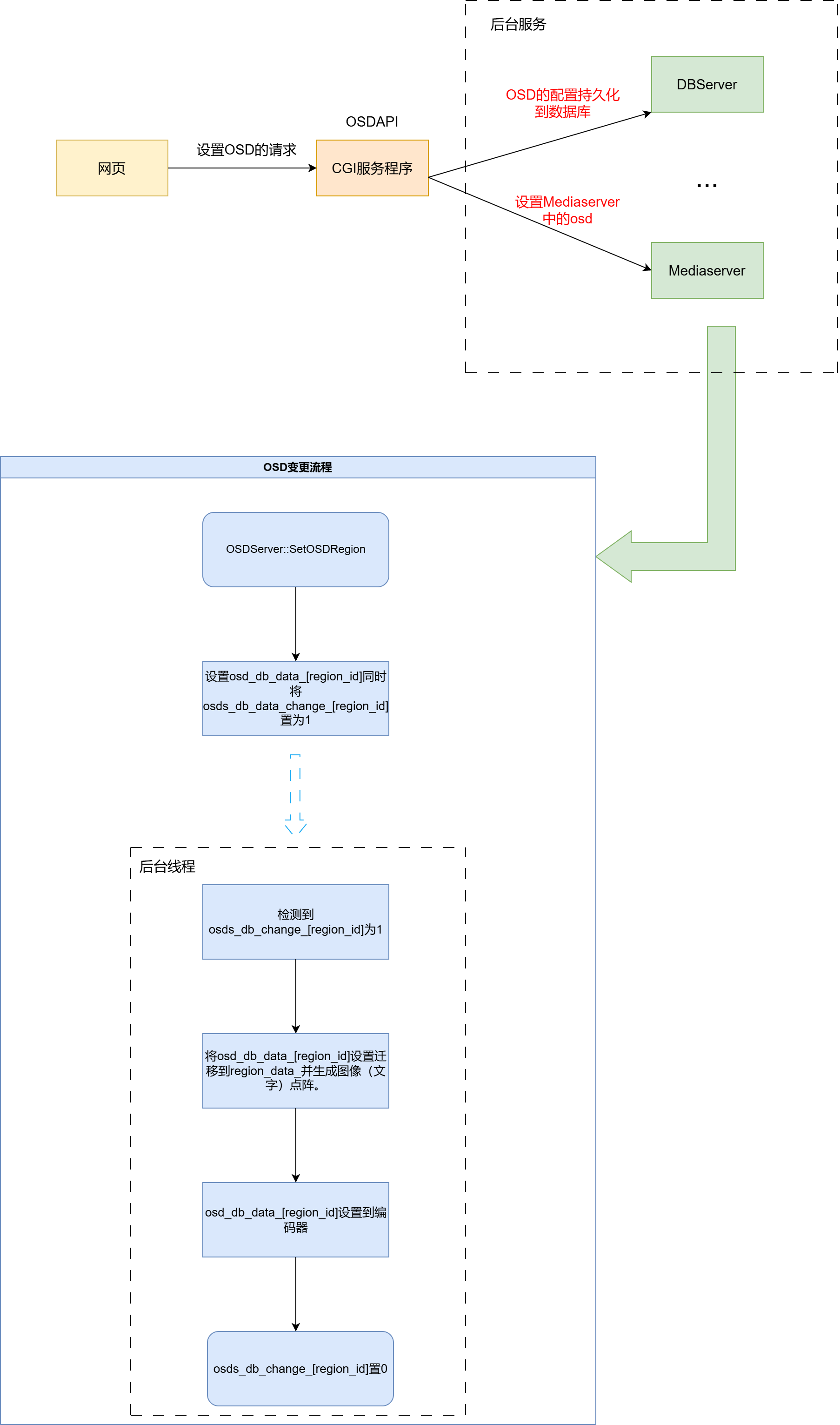
OSD更新的详细流程
这里梳理一下OSD更新的详细流程:
用户通过网页对OSD进行设置。
下位机服务器收到并解析请求。将设置持久化到数据库。(mediaserver那边其实会收到dbus的signal)。
服务器向mediaserver发送设置osd的dbus请求。
mediaserver收到请求然后调用OSDServer::SetOsdRegion(region_id, map)函数进行osd的设置。(dbus请求的参数会被转换成map然后作为OSDServer::SetOsdRegion参数)。
根据map设置osds_db_data_[region_id]。并且相应的osds_db_data_change_[region_id]被设置为1。
后台线程检测到osds_db_data_change_[region_id]为1,根据osds_db_data_[region_id]的配置,生成图像(字体)点阵,将点阵设置到region_data_数组中。
调用easymedia::video_encoder_set_osd_region函数,将osd配置到编码器中。
如下图:

图中红色字体表示Dbus发出的请求,黑色字体代表普通网络请求。
上文一直在回避三个个比较重要的细节:什么是点阵?字体和图像是怎么绘制成点阵的?编码器是如何将osd绘制到视频的每一帧上的?下面两节就专门来解释这几个问题。
点阵与调色
点阵也是一个比较有意思的东西,这里推荐可以先去了解一下RGA里面怎么进行调色的。可以参考external/linux-rga/samples/rgaColorPalette下的实例,这里面是使用rga相关的接口对图像进行调色的一个demo,源图像就是一个点阵(每个像素是一Byte),通过一个长度为256的数组(调色板,每个元素4Byte),将点阵映射成RGBA格式的图像(目的图像)。
上面一段粗体其实就已经很好的解释了点阵的作用。总结一下:
如果你想用点阵来显示一段文字(不管中文还是英文),直接将仿照文字的笔画,将你所需要的字节置为一即可。然后告诉mpp/rga用什么调色板,将绘制好的位图传给它们,它们就能够将点阵钻换成文字显示到一帧帧画面上了。在OSDServer中,FontFactory类就是封装了ft2build库,在点阵中绘制文字。
如果你想用点阵绘制一幅图片,(参考OSDServer的做法)使用bmp图像,bmp图像具体格式的学习参考链接,bmp里面使用位图数据来表示图像。OSDServer调用BMPReader类的LoadYuvaMapFromFile函数将RGB格式的位图数据通过find_color函数将三通道(rgb)的数据转换成yuva调色板的索引(一通道),这样拿到yuva的调色板后mpp/osd就能将点阵转换成图像。
对于文字的点阵生成参考mediaserver的osd下的font_factory的实现,对于图像的点阵生成参考mediaserver的osd下的bmp_reader的实现。原理其实都是差不多的,只不过文字只有一个颜色,所以点阵中点亮的值恒为1。而图像则是多彩的,所以索引值有多种。
利用点阵+调色板的方式有两个很好的优势:
点阵是确定的,但调色板是灵活的,用户可以根据自己的喜好,使用不同的调色板映射调色板。
典型的点阵每个像素只有1Byte,占用空间小。
最后,我认为点阵源码最重要的是color_table.h文件下的find_color函数。该函数功能是根据rgb三通道反向查找在调色板中最匹配的一个索引。
代码如下:
1 | uint8_t inline find_color(const uint32_t *pal, uint32_t len, uint8_t r, |
这里备忘一个名词,色深:色彩深度又叫色彩位数,即位图中要用多少个二进制位来表示每个点的颜色,是分辨率的一个重要指标。
编码器
IPCamera的OSD的实现是基于编码器的。而在编码器中,OSD有两种绘制方式:让MPP去绘制或者利用RGA进行OSD的绘制。因为RGA的绘制比较直观,而MPP的绘制需要深入到MPP的API中,目前这方面的基础知识尚缺,所以这里主要介绍一下RGA的绘制方式。
OSDServer向编码器设置OSD的函数调用连如下:
easymedia::video_encoder_set_osd_region()
enc_flow->Control(VideoEncoder::kOSDDataChange, pbuff);
enc->RequestChange(request, value);
(request, value)会被挂到VideoEncoder的编码器设置链表上。
++++++++++++++++++++++++++++++++++++++++++++++
当有图片到达VideoEncoderFlow后,里面的回调函数会继续调用:
进入函数:MPPEncoder::Process(src, dst, extra_dst);
- 处理编码器的设置链表:
1
2
3
4
5while (HasChangeReq()) {
auto change = PeekChange();
if (change.first && !CheckConfigChange(change))
return -1;
}
对于RGA的OSD,MPPEncoder类中也会有8个类型为RgaOsdData的数组,OSDServer的设置最终通过上面的循环变更到这里。
- RgaOsdRegionProcess,该函数负责调用improcess将各个osd绘制到即将编码的图像帧上。
- 处理编码器的设置链表:
为了方便梳理流程,最后贴一下MPPEncoder::Process(src, dst, extra_dst)中OSD相关的伪代码:
1 |
|
RGA的绘制其实就是按一定比例使用图像blend(混合)的方式进行叠加的。RGA的作用呢包括:对图像缩放、裁剪、混合、调色、拷贝等。它是基于RGA硬件独立于CPU的去做这些操作的,所提供的接口以及用法可以参考external/linux-rga。对于MPP对OSD的绘制,作者暂时还未能深入了解,感兴趣的读者可以自行深入研究。
本章完结